Antonio Pellicani

I am a Research Assistant at the Computer Science Department, University of Bari “Aldo Moro”.

I completed my Ph.D. in Computer Science and Mathematics at the University of Bari, with a thesis on “Multi-view and multi-target identification of anomalies on complex data types” supervised by Prof. Michelangelo Ceci. Previously, I graduated cum laude in Computer Science (2020) from the University of Bari.

My research focuses on machine learning approaches for complex data analysis, in the fields of data mining and knowledge discovery, bioinformatics, social network analysis, big data analytics and process mining. I am now working on hybrid computational approaches for analyzing microRNA expression data to discover potential biomarkers that can aid in disease diagnosis and treatment selection.

I was a visiting student at the Jožef Stefan Institute in Ljubljana from January to April 2023, working in the Knowledge Technologies Department with Prof. Sašo Džeroski.

news

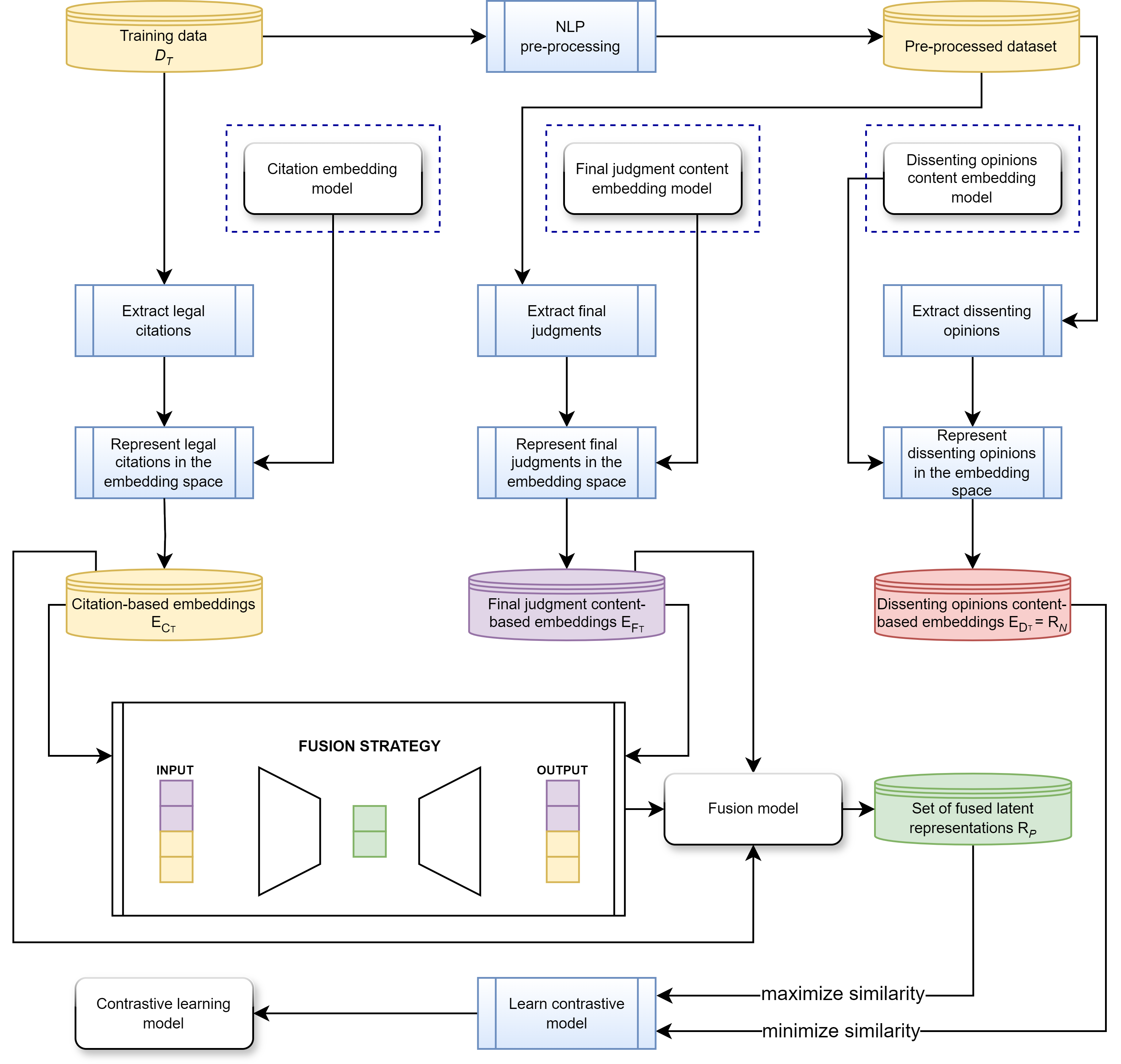
Jan 03, 2026 Our paper Leveraging textual content, citational aspects and dissenting opinions through a multi-view contrastive learning methodology for legal precedent analysis has been accepted for publication in the Computer Law & Security Review journal (IF 3.2)! 🚀
Sep 12, 2025 Our paper IMMENSE: Inductive Multi-perspective User Classification in Social Networks has been accepted for publication in the Online Social Networks and Media journal (IF 2.9)! 🚀
May 10, 2025 Our paper Positional trace encoding for next activity prediction in event logs has been accepted for publication in the Knowledge-Based Systems journal (IF 7.2)! 🚀

Accademic Career

February 2024 - now, Research Assistant at the Department of Computer Science, University of Bari, IT

Qualification

November 2020 - March 2024, PhD in Computer Science and Mathematics, University of Bari, IT. Supervisor: Prof. Michelangelo Ceci.
October 2017 - April 2020, Master's Degree in Computer Science with full marks and honors, University of Bari, IT.
October 2013 - April 2017, Bachelor's Degree in Computer Science with full marks, University of Bari, IT.

Activities

Organizing Committee

  • 28th International Conference on Discovery Science (DS2025) - Web Chair - Ljubljana (Slovenia), September 23-25, 2025
  • 1st Italian Conference on Big Data and Data Science (ITADATA22) - Web Chair - Milan (Italy), September 20-21, 2022
  • 2nd Italian Conference on Big Data and Data Science (ITADATA23) - Web Chair - Naples (Italy), September 11-13, 2023
  • 3rd Italian Conference on Big Data and Data Science (ITADATA24) - Web Chair - Pisa (Italy), September 17-19, 2024
  • 4th Italian Conference on Big Data and Data Science (ITADATA25) - Web Chair - Turin (Italy), September 9-11, 2025
  • 5th Italian Conference on Big Data and Data Science (ITADATA26) - Web Chair - Bari (Italy), November 10-12, 2026
  • 32nd Symposium on Advanced Database Systems (SEBD2024) - Proceedings Chair - Villasimius (Italy), June 23-26, 2024
  • 12th Workshop on New Frontiers in Mining Complex Patterns (NFMCP2024) - Organizer - Vilnius (Lithuania), September 13, 2024
  • 13th Workshop on New Frontiers in Mining Complex Patterns (NFMCP2025) - Organizer - Porto (Portugal), September 15, 2025
  • 14th Workshop on New Frontiers in Mining Complex Patterns (NFMCP2026) - Organizer - Naples (Italy), September 7-11, 2026

Program Committee

  • Conference on Computer Science and Intelligence Systems FedCSIS (FedCSIS 2025, FedCSIS 2026)
  • European Conference on Artificial Intelligence (ECAI 2024, ECAI 2025)
  • European Conference on Machine Learning and Principles and Practice of Knowledge Discovery in Databases (ECML-PKDD 2024, ECML-PKDD 2025, ECML-PKDD 2026)
  • International Conference of the IEEE Engineering in Medicine and Biology Society (EMBC 2025, ENBC 2026)
  • International Conference on Data Mining (ICDM 2025, ICDM 2026)
  • International Conference on Discovery Science (DS 2025, DS 2026)
  • International Conference on Machine Learning, Optimization, and Data Science (LOD 2023)
  • International Symposium on Methodologies for Intelligent Systems (ISMIS 2026)
  • Italian Conference on Big Data and Data Science (ITADATA 2024, ITADATA 2025, ITADATA 2026)
  • Workshop on New Frontiers in Mining Complex Patterns @ECML-PKDD (NFMCP 2023)
  • Workshop on Open World Anomaly Detection in Dynamic and Evolving Environments @ICDM 2025 (OWAD 2025)

Journal Reviewing

  • Applied Soft Computing, ISSN: 1872-9681 / 1568-4946
  • Array, ISSN: 25900056
  • Computational Intelligence and Neuroscience, ISSN: 1687-5273 / 1687-5265
  • Data Mining and Knowledge Discovery, ISSN: 1573-756X / 1384-5810
  • Electronics, ISSN: 2079-9292
  • Engineering Applications of Artificial Intelligence, ISSN: 1873-6769 / 0952-1976
  • European Journal on Artificial Intelligence, ISSN: 3050-4554 / 3050-4546
  • Expert System with Applications, ISSN: 1873-6793 / 0957-4174
  • Evolving Systems, ISSN: 1868-6486 / 1868-6478
  • Frontiers in Microbiology, ISSN: 1664-302X
  • International Journal of Data Science and Analytics, ISSN: 2364-415X / 2364-4168
  • Journal of Intelligent Information Systems, ISSN: 1573-7675 / 0925-9902
  • Knowledge and Information Systems, ISSN: 0219-3116 / 0219-1377
  • Knowledge-Based Systems, ISSN: 1872-7409 / 0950-7051
  • Machine Learning, ISSN: 1573-0565 / 0885-6125
  • Medical & Biological Engineering & Computing, ISSN: 1741-0444 / 0140-0118
  • Symmetry, ISSN: 2073-8994
  • Transaction on Computational Social Systems, ISSN: 2329924X
  • Transaction on Engineering Management, ISSN: 00189391 / 15580040

Conference Reviewing

  • AAAI Conference on Artificial Intelligence (AAAI 2022)
  • ACM/SIGAPP Symposium On Applied Computing (SAC 2021, 2022, 2023)
  • Conference on Computer Science and Intelligence Systems (FedCSIS 2022)
  • European Conference on Machine Learning and Principles and Practice of Knowledge Discovery in Databases (ECML-PKDD 2022)
  • IEEE International Conference on AI & Knowledge Engineering (AIKE 2023)
  • IEEE International Conference on Big Data (BigData 2024)
  • IEEE International Conference on Data Mining (ICDM 2021, 2022, 2023, 2024)
  • IEEE International Conference on Human-Machine Systems (ICHMS 2025)
  • IEEE International Conference on Transdisciplinary AI (TransAI 2022)
  • IEEE/WIC/ACM International Conference on Web Intelligence and Intelligent Agent Technology (WI-IAT 2021)
  • International ACM Conference on Information and Knowledge Management (CIKM 2021, 2022, 2023)
  • International ACM SIGIR Conference on Research and Development in Information Retrieval (SIGIR 2021, 2022, 2024)
  • International Conference of the IEEE Engineering in Medicine and Biology Society (EMBC 2024)
  • International Conference on Discovery Science (DS 2022)
  • International Conference on Machine Learning, Optimization, and Data Science (LOD 2022)
  • International Conference on Process Mining (ICPM 2021, 2022, 2023)
  • International Conference on Theory and Practice of Digital Libraries (TPDL 2023)
  • International Joint Conferences on Artificial Intelligence (IJCAI 2022, 2023, 2024, 2025)
  • International Symposium on Methodologies for Intelligent Systems (ISMIS 2022)
  • SIAM International Conference on Data Mining (SDM 2025)
  • Symposium on Advanced Database System (SEBD 2022, 2025)

Publications

International Journals

  1. Leveraging textual content, citational aspects and dissenting opinions through a multi-view contrastive learning methodology for legal precedent analysis
    Graziella De Martino, Piero Marra, Annunziata D’Aversa, Lorenzo Pulito, Antonio Pellicani, Gianvito Pio, and 1 more author
    Computer Law & Security Review, 2026
  2. IMMENSE: Inductive Multi-perspective User Classification in Social Networks
    Francesco Benedetti, Antonio Pellicani, Gianvito Pio, and Michelangelo Ceci
    Online Social Networks and Media, 2025
  3. Positional trace encoding for next activity prediction in event logs
    Antonio Pellicani, and Michelangelo Ceci
    Knowledge-Based Systems, 2025
  4. CARROT: Simultaneous prediction of anomalies from groups of correlated cryptocurrency trends
    Antonio Pellicani, Gianvito Pio, and Michelangelo Ceci
    Expert Systems with Applications, 2025
  5. Huri: Hybrid user risk identification in social networks
    Roberto Corizzo, Gianvito Pio, Emanuele Pio Barracchia, Antonio Pellicani, Nathalie Japkowicz, and Michelangelo Ceci
    World Wide Web, 2023
  6. SAIRUS: Spatially-aware identification of risky users in social networks
    Antonio Pellicani, Gianvito Pio, Domenico Redavid, and Michelangelo Ceci
    Information Fusion, 2023

Proceedings of International Conferences

  1. ICHMS
    Robust Human Activity Prediction Through Multi-View Sensor Data Integration
    Niccolò Petti, Antonio Pellicani, Fabio Frustaci, Francesco Porreca, and Gianvito Pio
    In 2025 IEEE 5th International Conference on Human-Machine Systems (ICHMS), 2025
  2. ICHMS
    Streamlining Serial Communication Protocol Development on SoC Platforms for Code Reusability
    Francesco Porreca, Raffaele Gravina, Antonio Pellicani, Niccolò Petti, and Fabio Frustaci
    In 2025 IEEE 5th International Conference on Human-Machine Systems (ICHMS), 2025
  3. ISMIS
    Exploiting microRNA Expression Data for the Diagnosis of Disease Conditions and the Discovery of Novel Biomarkers
    Daniele Rosa, Antonio Pellicani, Gianvito Pio, Domenica D’Elia, and Michelangelo Ceci
    In International Symposium on Methodologies for Intelligent Systems, 2024

Proceedings of International Workshops

  1. NFMCP@ECML PKDD
    Conversational Knowledge Extraction from Technical Manuals: An LLM-Based Framework with Ontological Guidance
    Celeste Sguera, Antonio Pellicani, Giuseppe Modugno, Angelo Giannoccaro, and Michelangelo Ceci
    In Joint European Conference on Machine Learning and Knowledge Discovery in Databases, 2025
  2. NFMCP@ECML PKDD
    Real-Time Anomaly Prediction from Cryptocurrency Time Series
    Antonio Pellicani, Gianvito Pio, Sašo Džeroski, and Michelangelo Ceci
    In Joint European Conference on Machine Learning and Knowledge Discovery in Databases, 2023
  3. NFMCP@ECML PKDD
    Leveraging multi-target regression for predicting the next parallel activities in event logs
    Michelangelo Ceci, Angelo Impedovo, and Antonio Pellicani
    In Workshops of the European Conference on Machine Learning and Knowledge Discovery in Databases (ECML PKDD 2020): SoGood 2020, PDFL 2020, MLCS 2020, NFMCP 2020, DINA 2020, EDML 2020, XKDD 2020 and INRA 2020, 2020

Proceedings of National Conferences

  1. ITADATA
    A Secure AI-enabled Platform to Support the Automated Alzheimer’s Disease Diagnosis
    Claudio A Ardagna, Veronica Buttaro, Michelangelo Ceci, Marco Luzzara, Antonio Pellicani, Gianvito Pio, and 1 more author
    In Proceedings of the 4th Italian Conference on Big Data and Data Science (ITADATA), 2025
  2. SEBD
    Integrating Semantic, Social, and Spatial Dimensions for Inductive Malicious User Detection in Social Networks
    Francesco Benedetti, Antonio Pellicani, Gianvito Pio, and Michelangelo Ceci
    In Proceedings of the 33rd Symposium of Advanced Database Systems (SEBD), 2025
  3. ITADATA
    Multi-view Learning for the Identification of Risky Users in Dynamic Social Networks
    Francesco Benedetti, Antonio Pellicani, Gianvito Pio, and Michelangelo Ceci
    In Proceedings of the 3rd Italian Conference on Big Data and Data Science (ITADATA), 2024
  4. SEBD
    A Multi-Perspective Approach for Risky User Identification in Social Networks.
    Antonio Pellicani, Gianvito Pio, and Michelangelo Ceci
    In Proceedings of the 31st Symposium of Advanced Database Systems (SEBD), 2023

Teaching

University of Bari

Master Degree in Computer Science

PhD Programme in Computer Science and Mathematics

  • Learning Settings for Big Data (Cycle XLI)

Transversal Skills

  • Cybersecurity (2021/2022, 2022/2023)

Polytechnic University of Bari

Bachelor Degree in Management Engineering for Innovation

  • Basics of Machine Learning and Artificial Intelligence (2025/2026)

Professional Training

  • Data Analytics and Data Science Techniques - Introductory - ANCI Toscana (2025)
  • Data Analytics and Data Science Techniques - Advanced - ANCI Toscana (2025)

Specialized Training

  • Supervised Methods and Generative AI, IFTS MTM Project (2025/2026)
  • Web Programming, ITS Apulia Digital (Foggia and Andria 2023/2024, Foggia 2024/2025, Taranto 2025/2026)
  • Cyberchallenge (2021, 2022, 2023)